System Composer Three-Way Merge Tool
Description
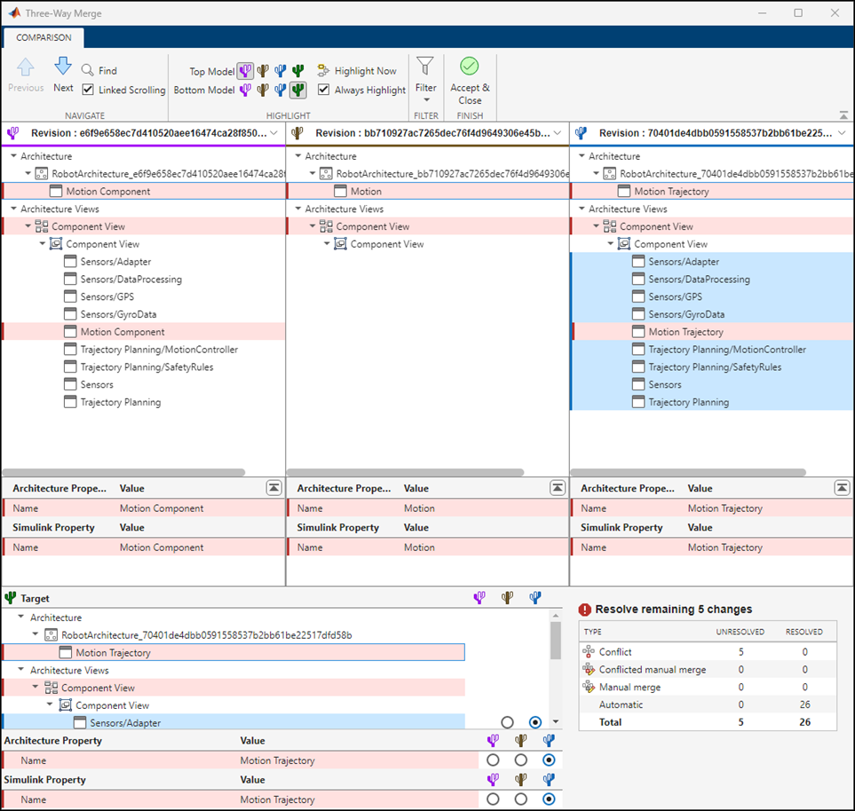
The Three-Way Merge Tool in System Composer™ is an interactive tool for resolving conflicts in a System Composer architecture model.
Conflicts in System Composer model files can occur when multiple team members work simultaneously on the same model and keeping both changes in the merged model is not possible. To resolve these conflicts, the Three-Way Merge Tool displays the changes made to each model with respect to the common parent model.
Using the Three-Way Merge Tool, you can:
Visualize and highlight changes in the System Composer editor.
Choose which changes you want to keep in the merged model.
For the Simulink® version of this tool, see Simulink Three-Way Merge Tool.
Open the System Composer Three-Way Merge Tool
Files or Project panel — In a folder or a MATLAB® project under source control, to resolve conflicts, right-click the conflicted file and select Source Control > View Conflicts.
Command Window — Use the
slxmlcomp.slMergefunction to merge models or theslxmlcomp.slddMergefunction to merge data dictionaries.



